February 12th, 2026
New

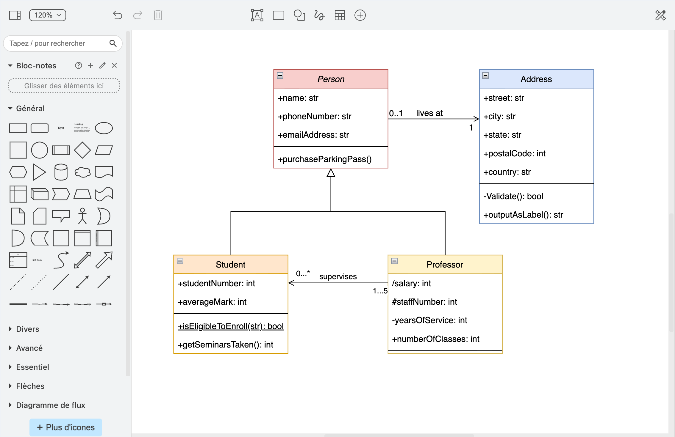
A new question type allows participants to answer by building a diagram directly in Evalmee, using a built-in diagram editor.
With the built-in shape library, you can ask participants to create many types of schemas and diagrams: flowcharts, mind maps, UML or ERD diagrams, network diagrams, and more.

You can prepare a template for them to complete, or let them start from a blank canvas.

You can now share an exam with a colleague directly from the exam page.
Also see in real time who's working on it — colored avatars show who's currently connected.
Subject editor: the table of contents is now positioned on the left by default for more natural navigation. Customizable in your profile settings.
Admin dashboard: you can now add students and teachers one by one, without going through the Excel import. Faster for small adjustments.
Fixed a bug preventing changes to random question selection when the number of questions to draw exceeded the available question bank
Fixed a bug preventing automatic PDF loading when an Evalmee update occurred moments before a student started an exam
Fixed a bug preventing edits to certain older duplicated subjects
Fixed missing translations